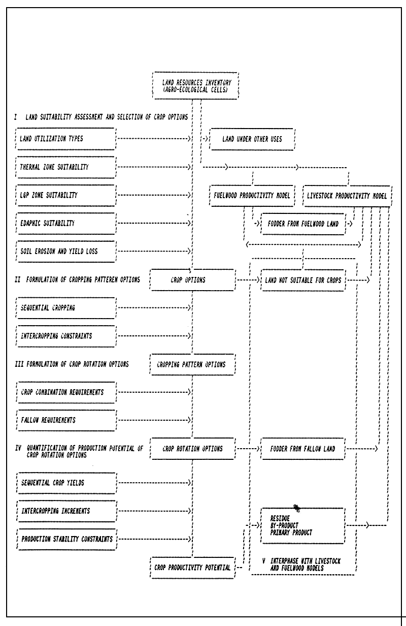
Figure 2.1
Schematic presentation of crop productivity Model

The model is schematically shown in Figure 2.1. The model has five parts:
Land suitability assessment and selection of crop options.
Formulation of cropping pattern options.
Formulation of crop rotation options.
Quantification of productivity potentials of crop rotation options.
Interphase with livestock and fuelwood productivity models.
The model explicitly formulates options in respect of annual cropping patterns and crop rotations and quantifies their production potential at three levels of inputs. The model formulates optimum cropping patterns and productivities to meet a given food demand, taking into account desired levels of production ‘stability’ at the micro level. The crop productivity model is interphased with livestock and fuelwood productivity model (Technical Annexes 5 and 6).
The five parts of the crop productivity model and the land resources data base are described in the following sections.