Public services provided by the State have three main functions:
orientation, which includes gathering information on the agricultural sector, analysis, macro-economic projections, setting agricultural policy and monitoring policy implementation;
regulation, monitoring and correcting of imbalances detrimental to production;
preservation of natural resources.
The State has exclusive responsibility for these three functions. But the State can also, in conjunction with other parties, contribute technical support for production and advice to farmers, notably in research and training.
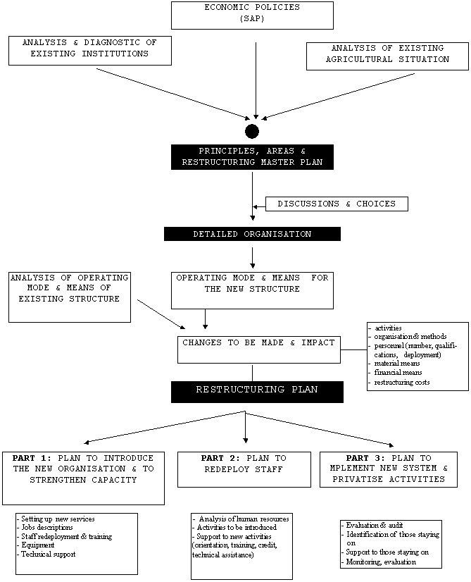
There are three main stages in restructuring:
basic institutional analysis and drawing up of a master plan
preparation of a detailed restructuring plan
implementation.
Evaluation of the impact of restructuring on development, though not an actual stage in the process, should be planned two to three years after implementation, to provide for any required additions or adjustments.
This first stage consists of: (see diagram 3)
carrying out basic analyses
identifying the main areas for attention and proposing a restructuring master plan.
|
Diagram 3 |

Analysis will concern mainly:
agricultural public institution activities, identifying which public service activities should continue to be provided by restructured institutions and which should be transferred to the private sector;
institutional aspects of existing agricultural public services, in terms of organisation, internal & external relations, the decision-making process and monitoring of execution, allocation and management of human, material and financial resources, etc....and evaluation of their technical capacity;
appraisal by farmers of the services supplied to them as well as assessment of their needs, expectations and the nature of the relationship farmers hope to have with authorities.
Such work is carried out using relevant methodological tools based on the results of dialogue and workshops held at the local and regional levels with various categories of farmers and talks with staff at all levels.
On the basis of these results, activities will be defined and categorised at the local, regional or central level, thus helping public institutions to successfully carry out their main functions. Such categorising of activities at different levels highlights the main components of post-restructuring institutions, while serving to define areas of concentration and a restructuring master plan and to proceed with preliminary, global evaluation of impact on staff and finance.
Basic units are defined on the basis of zoning drawn up at the local level, reflecting existing agricultural diversity.
Regional services are in turn defined so as to provide support as needed by local structures, to facilitate exchange of information and experience and to ensure co-ordination of development efforts and synthesis/coherence of agricultural policy analysis and proposals at the regional level.
Central services are then defined with the same focus on meeting regional needs. Such services must, of course, serve national interests: agricultural policy and regulation fully coherent with economic policy and general legislation.
Restructuring proposals should be widely discussed at all levels before submission to the relevant authorities. It is absolutely critical that all parties (farmers, civil servants, development partners, etc...) receive full information and that they participate actively in discussions:
A general presentation of how services are to be organised at all levels is to be presented in the restructuring master plan, along with a preliminary assessment of impact.
A detailed restructuring plan is prepared on the basis of choices made by national authorities after extensive discussion of the proposed master plan with all parties and development partners.
It will include:
(1). A reminder of the States role and an overall presentation of the institutional set-up with an indication of who figures where in agricultural development.
(2). Details on organisational structure at various levels, legal status and financing mechanisms.
(3). Principles governing organisation of the work and types of internal and external relations compatible with decentralisation and participation by farmers in the decision-making process.
At the local level, where contact with farmers is direct, the basic unit consists of teams composed according to farmer needs and agro-ecological and socio-economic specifics. Daily work involves dialogue with farmers as the top priority, seeking to identify their problems and understand their needs. The teams receive methodological, technical and training support from relevant services within their institution. A team approach and mutual responsibility govern such work and every effort is made to avoid a narrow sectoral approach. Participation by all staff is encouraged and farmers are fully involved in mapping out work plans and assessing results.
Regional and central services provide high-level technical expertise along with capacity for analysis, synthesis and projections, dedicated to public service.
(4). The mandate of each unit and a detailed job description for each and every post.
Job descriptions will follow a standardised format, stating main activities and specifying the qualifications and experience necessary for the job. By defining the profile of the person needed for each post, these job descriptions will help to choose from the pool of existing staff the person best suited for the job, as well as to pinpoint any training that might be required to ensure optimal performance. Such job descriptions also help the staff member to clearly understand his responsibilities as well as those of others, thus facilitating co-ordination of activities.
(5). Quantitative estimates and qualitative composition as well as geographic and unit distribution of required staff.
(6). The overall content of the staff training plan and technical assistance needs to master new methodologies.
(7). An assessment of additional equipment needs (including budget) required for effective operations and motivating working conditions for the staff
The work plan and means placed at the disposal of the restructured institution are the sum total and ordering of the content of proposals from base units at the local level.
(8). The main channels for the information system for technical and administrative management, including the process for making decisions and determining programming, monitoring and oversight of activities.
(9). The base rules for rational management of human resources, allowing for ongoing adjustment to post requirements, training and performance improvement.
(10). The human and financial implications of restructuring.
a) at the level of staff, impact will involve: (see Diagram 4)
identification of staff to be kept on in the new structure, including redeployment and training arrangements in line with staff qualifications and the requirements of the post;
identification of staff who should leave the institution, along with measures to help her or him prepare for a job in the private sector;
information on staff that, exceptionally, needs to be recruited in light of a particular profile required which does not exist among current staff.
The implications for staff are defined in comparison to the results of analysis and evaluation of existing staff carried out in the first stage, along with staff requirements as defined on the basis of job descriptions in the second stage.
b) Impact in terms of budget and equipment are also evaluated in comparison to existing means and the new needs of restructured units.
This generally entails:
· additional equipment, notably to transport teams to and in the field;
· a new budget structure, with greater relative stress on expenses other than salaries;
· a division of work among units and levels more closely linked to work plans, with greater relative stress on direct support to farmers.
Aside from these savings and measures to rationalise use of available budget, cost estimates for restructuring is provided. It includes:
the cost of preparing staff who will be leaving, including separation allowances, counselling and training costs and loans for entrepreneurial undertakings in the private sector;
the cost of setting up and strengthening new structures: additional equipment, training and technical assistance costs.
These assessments are aligned with the evaluation of external financial inputs necessary to carry out the overall restructuring initiative.
(11). The final implementation plan will highlight, unify and order all the components of restructuring, indicating prior conditions and measures and an indicative calendar as well as the main stages for implementing restructuring operations.
2.3.1 Units and authorities in charge of restructuring
To be implemented quickly and with minimal risk, restructuring requires organisation and ad-hoc capacity for a significant level of external technical and financial expertise which will contribute to:
equipping and strengthening new structures through training and technical assistance, until such time as operations can continue in a normal manner;
preparing surplus staff for new responsibilities elsewhere, in such a way as to avoid social problems while putting their technical expertise to good use;
privatising activities to be transferred to the private sector using ways and means which guarantee that farmers will be provided during this transition period with the goods and services they need, in a better than ever manner.
To avoid red tape and negative influences, ad-hoc authorities and units will have to be set up to ensure that restructuring is properly carried out. The mechanism to be established might include ad hoc political authority and technical units.
|
Diagram 4 |

It is the role of the political authority to define orientations during the various implementation phases of restructuring, to monitor progress and to make important decisions, particularly regarding staff and how to handle public claims on activities to be privatised.
This authority could take the form of a national restructuring committee. Such a committee would include representatives of those ministries concerned by decision making linked to restructuring, staff representatives from the institutions to be restructured and farmer representatives.
Technical implementation units will need to keep the political authority appraised of how restructuring is doing, provide data for decision making and ensure that these decisions are carried out. Such a unit would have a central office and regional implementation offices, staffed with the required capacity for decentralised application of restructuring and for resolution, initially at the local level, of any problems that might arise, particularly staff issues. These units are needed to deal with staff issues and activities to be transferred to the private sector. They will ease the way for anyone opting to set up his or her own business, helping in the choice of activities, training, management advice, initial financing and equipment.
It is also these units that will prepare for privatisation of activities. To this end, they will carry out appraisal and audit as required, locally identify potential candidates for continuing activities, assess the need for advice and financing, and propose the most appropriate ways and means for transfer or privatisation.
Decisions on how to privatise must be decentralised, favouring local solutions and calling upon farmer organisations (the object of capacity strengthening measures) whenever possible.
Organising the implementation of restructuring in a decentralised manner allows for a quick and flexible decision-making process, capable of handling diverse staff situations and field realities. The priority is on meeting farmer needs while promoting and strengthening local capacity.
2.3.2 Support for implementation
Implementation of restructuring requires two kinds of support:
a) Financial inputs to fund:
separation allowances for departing personnel;
advisory services, training and loans for equipment for departing staff;
loans related to privatisation;
funds required for additional equipment for restructured units, for staff training and for technical assistance during the start-up phase.
b) Technical support:
to equip implementation units and help them carry out restructuring operations;
to help those institutions having undergone restructuring to make the move to new arrangements, to prepare and carry out the staff training plan and to master new work methods and rules.
Restructuring cannot alone produce the results expected for agricultural development. The effectiveness of restructuring is dependent on other supportive measures which need to be taken, be it updating of the overall legal and institutional framework, creating an enabling economic environment... Priority measures might include:
(1) Reform of legislation governing farmer organisations and associations, to allow for more diversity, greater freedom of initiative and autonomy in management.
It is important to give farmers the opportunity to express views on agriculture and the farming profession, to participate in defining agricultural policy and in making development choices at all levels. Farmers need to be represented through a decentralised institutional framework reflecting the diversity of farmers and which is self-managed in an autonomous and democratic fashion, free from interference. The Chambers of Agriculture network model, similar to the one successfully adopted by Mali (as presented in the report on Chambers of Agriculture[1]) responds to this concern, already taken into account in a number of Maghreb and sub-Saharan countries.
(2) A mechanism for agricultural credit able to capture rural savings for agricultural investment. This system would be farmer-managed, responsive to the needs of all categories of farmers.
(3) Restructuring of agricultural research so as to take into account the problems of producers and to play a direct, more effective role in development. Such restructuring will lead to widespread decentralisation of research stations and will contribute to better technical support to farmers and field agents.
(4) Reform of agricultural teaching and training, which must continually adapt the content of their programmes and training means and methods in light of diversity and the evolving needs of rural development professionals.
(5) Restructuring all public institutions and reforming civil service practices as well as the rules governing how budgets are set and spent. Reform will support decentralisation and widespread participation.
|
[1] The report is entitled
"Chambers of Agriculture: representative institutions and instruments for farmer
participation " |